acme.sh官方安装文档Synology NAS Guide
前提
- 群晖
- cloudflare账号
- 域名且服务注册商为cloudflare
操作步骤
- 通过ssh登录群晖,执行以下命令安装acme。
1# 切换到root账户2cxr@nas:~$ sudo su -3# 进入root home目录4root@nas:~# cd ~5# 安装acme.sh6root@nas:~# wget https://github.com/acmesh-official/acme.sh/archive/master.tar.gz7root@nas:~# tar xvf master.tar.gz8root@nas:~# cd acme.sh-master/9root@nas:~/acme.sh-master# ./acme.sh --install --nocron --home /usr/local/share/acme.sh --accountemail "email@gmailcom" # 修改邮箱地址10root@nas:~/acme.sh-master# source ~/.profile11### 验证安装12root@nas:~/acme.sh-master# acme.sh -h- 配置参数变量
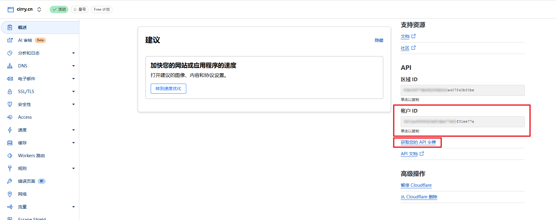
获取CF_Account_ID,这里我们记录下Account ID信息,之后点击Get your API token。

自行创建令牌CF_Token,一个长度为40的字段。

1# 设置CF Account信息2export CF_Account_ID="your account"3
4# 设置CF Token信息5export CF_Token="your token"- 申请证书
1# 申请证书,--server letsencrypt 指定申请 letsencrypt 证书2# -d example.com 指定要申请证书的域名是 example.com3# -d *.example.com 说明申请的证书是泛域名证书4acme.sh --issue --server letsencrypt --dns dns_cf -d example.com -d *.example.com5# 举例6# acme.sh --issue --server letsencrypt --dns dns_cf -d cirry.cn -d nas.cirry.cn- 部署证书
1# 设置使用临时管理员账户2export SYNO_USE_TEMP_ADMIN=13
4# 在/root/.acme.sh目录下执行命令部署证书5# example.com是前面申请证书的域名6acme.sh --deploy --deploy-hook synology_dsm -d example.com7# 举例8# acme.sh --deploy --deploy-hook synology_dsm -d cirry.cn- 添加自动执行
在群晖的控制面板 -> 任务执行 -> 新增 -> 计划的任务 -> 用户定义的脚本。


在用户定义的脚本填入如下内容:
1# renew certificates2/usr/local/share/acme.sh/acme.sh --cron --home /usr/local/share/acme.sh
到这里我们证书自动申请配置就完成了。